Belum lama ini, co-founder Ethereum, Vitalik Buterin telah memperbarui roadmap dari proyeknya tersebut, dan resmi memasukkan bagian baru yang bernama “The Scourge.”
Versi terbaru dari roadmap jaringannya tersebut ia bagikan di Twitter. Dalam roadmap itu, perjalanan Ethereum untuk menuju skalabilitas telah ditingkatkan. Dari yang awalnya hanya mencakup 5 bagian, kini bertambah menjadi 6 bagian.
Buterin menjelaskan bahwa roadmap baru itu akan membawa lebih banyak tonggak pencapaian yang lebih spesifik untuk setiap kategori dan “peran yang lebih eksplisit untuk pembuktian kuantum (quantum-proofness) sebagai komponen penting dari protokol “endgame” [tersebut].”
Update terkait 6 Bagian Upgrade Ethereum
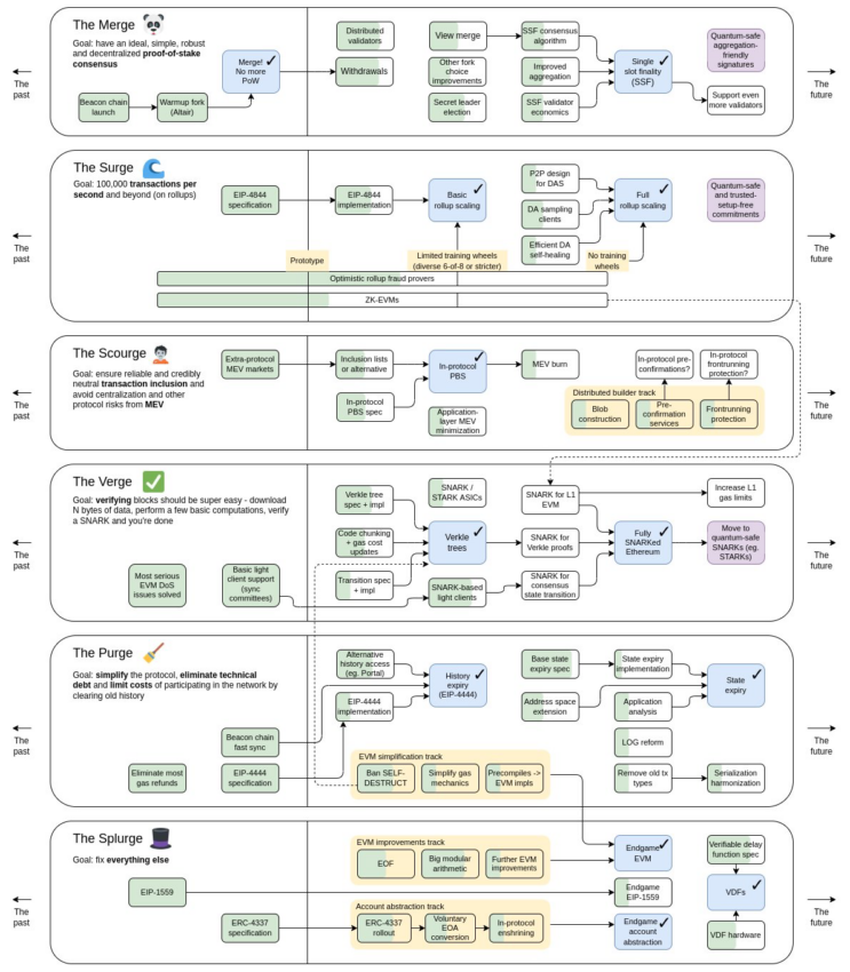
Update Ethereum yang terbaru ini mencakup enam bagian. Di antaranya adalah The Merge, The Surge, The Scourge, The Verge, The Purge, dan The Splurge. Pada bulan September lalu, Ethereum telah memulai The Merge. Pada upgrade tersebut, jaringan Ethereum telah resmi bertransisi ke mekanisme konsensus proof-of-stake (PoS). Sedangkan, pada tahap kedua The Merge, nantinya akan berkaitan dengan single-slot finality.
Kemudian, bagian berikutnya adalah The Surge, yaitu ketika Ethereum akan meningkatkan solusi skalabilitasnya. Tujuan dari The Surge untuk meningkatkan kinerja jaringan di Ethereum. Untuk saat ini, transaksi yang dapat diproses di jaringannya adalah pada kisaran 10 hingga 20 TPS saja. Namun, jika nantinya The Surge telah rampung, maka jaringan Ethereum digadang-gadang akan mampu memproses transaksi dengan kecepatan hingga 100.000 TPS.
Pada tahap yang selanjutnya, Ethereum akan menjalani sebuah upgrade yang baru saja ditambahkan di roadmap jaringan, yakni The Scourge. Buterin menjelaskan bahwa The Scourge akan berfungsi untuk “menjamin inklusi transaksi yang andal, adil, dan netral, serta menyelesaikan masalah MEV.”
Dalam hal ini, masalah MEV pada Ethereum sendiri melibatkan penggunaan bot yang mengeksploitasi transaksi jaringan sehingga menyebabkan kemacetan dan tingginya biaya di jaringan tersebut.
Update berikutnya adalah ke bagian keempat, atau The Verge. Pada fase ini, Ethereum tidak hanya akan berfokus pada “Verkle tree”, tetapi juga pada verifikasi transaksi di jaringannya. Lebih lanjut, Buterin menjelaskan bahwa target akhir alias ‘endgame‘ dari upgrade ini nantinya akan membuat Ethereum sepenuhnya ‘SNARKed.’
Sebagai informasi, kepanjangan dari SNARK sendiri adalah “Succinct Non-Interactive Argument of Knowledge.” Ketika fase ini rampung, SNARK akan mampu meningkatkan anonimitas di jaringan Ethereum. Dengan sembari tetap memungkinkan transaksinya tetap berjalan lancar dan bisa dilacak dengan mudah.
Bagaimana Respons dari Komunitas?
Faktanya, update roadmap tersebut menuai beragam tanggapan dari komunitas. Di satu sisi, sebagian BTC maxis menggunakan update terbaru itu sebagai kesempatan untuk mengatakan bahwa Bitcoin lebih baik, sedangkan ETH sedang direkayasa secara berlebihan. Namun, di sisi lain, komunitas Ethereum tentu saja mengungkapkan respons yang positif terhadap perkembangan tersebut.
Selain itu, Eric Wall juga menekankan bahwa dalam roadmap tersebut, tidak ada penyebutan terminologi “sharding,” lalu ia mengatakan bahwa opsi rollup memang jauh lebih baik.
Harga Ethereum Naik 5%!
Nyatanya, segala macam kritik dari para Bitcoin maxis yang ditujukan terhadap roadmap Ethereum sama sekali tidak mampu mempengaruhi komunitas Ethereum. Hal ini masuk akal jika kita mempertimbangkan performa masing-masing dari kedua aset ini saat ini.
Pasalnya, performa harga ETH telah berhasil mengungguli BTC dalam rentang waktu 14 hari dan 30 hari. Menurut data CoinMarketCap, Ethereum tercatat telah naik sebanyak 22,3% dalam 30 hari terakhir. Saat ini, asetnya diperdagangkan pada kisaran harga US$1.579 pada saat publikasi.
Sedangkan, Bitcoin hanya mampu mencetak kenaikan sebesar 5,9% dalam 14 hari terakhir, dan 6,6% dalam 30 hari terakhir.
Bagaimana pendapat Anda tentang roadmap terbaru Ethereum ini? Yuk, sampaikan pendapat Anda di grup Telegram kami. Jangan lupa follow akun Instagram BeInCrypto Indonesia, agar Anda tetap update dengan informasi terkini seputar dunia kripto!





